Nick Li

Hello, I'm Nick Li!

Welcome to my personal portfolio. I'm graduate student at University of Southern California majoring in Computer Science on game development track. I'm passionate about game development and game design and I'm always looking for new opportunities to learn and grow as a developer. Here you can find my projects, my resume, and more information about me.

Learn more about me GitHub Itch.io LinkedIn

My Projects


BLUE (under development)

BLUE is a multiplayer spaceship build and battle game developed with a team of around 20 people using Unreal Engine 5. Players can design and build their physic-accurate spaceships and fight against each other in a battlefield in space.

See Trailer

Top-Down Commitment-Based Action Game Framework (still updating)

Top-Down Commitment-Based Action Game Framework is a top-down action game framework developed using Unity 6. It is aimed to replicate the combat system of games like Monster Hunter where each move is slow, clean, committed and cannot be cancelled once started. The framework decoupled several systems including input system, combat system, resource system, enemy AI system, and animation system, making everything modular and extensible for application or future development. A centralized game manager, action emitter manager and event manager are also implemented to support the communication between different systems.

See Repository

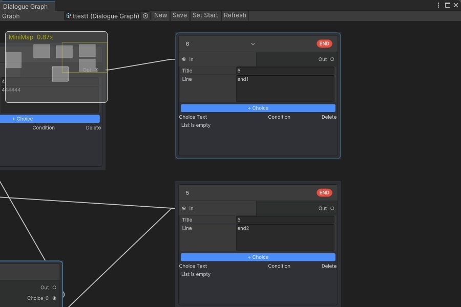
VC Dialogue System

VC Dialogue System is a dialogue system developed in Unity. Equipped with a user-friendly visual graph editor, it allows developers to easily create and manage complex dialogue trees for their games. The system supports branching dialogues, conditional responses, and integrates seamlessly. A dialogue runner is also included to facilitate the execution of dialogues during gameplay.

See Repository

The Boxing Game

The Boxing Game is a 1vs1 multiplayer boxing game developed with a team of 2, aiming to provide a chill and fun experience. Using straight, charged hook, block, parry to defect your opponent or answering questions to prove your consciousness and become the last one standing.

See Repository

The Witch in Shadow

The Witch in Shadow is a 2D platformer game developed with a team of 15. Players can play as a witch to explore the real and the spirit world with her pet, discovering the affects of different emotions on the world.

Learn More

Unreal Shooting Game(under development)

This unreal shooting games is a multiplayer rapid-fire shooting game where you can customized your weapon with different attachments, shooting your enemies, and conquer different areanas one by one. Using your abilities to wall-run, double jump, and dash to dodge your enemies' bullets and cooperate with your teammates to win the game.

Learn More

Seagull Express

Seagull Express is a 2D topdown mobile game on Android platform developed with a team of 4. In the game you can play as a seagull to deliver packages to customers. Careful! You have to avoid obstacles and enemies on your way!

Learn More

PBR Rendering Project

A PBR rendering project implemented in C++ and OpenGL using BRDP. It supports model loading, texture loading, and runtime PBR rendering.

Learn More

Ray Tracer in Fragment Shader

A ray tracer implemented in fragment shader implemented with a team of 3. It supports basic shapes, shadows, multiple light sources, and reflections. A spatial data structure is used to improve performance.

Learn More

3D Modeling

Here are the two 3D models I made with Maya and rendered with Arnold. The first is the my apartment room and the second is BT-7274 from Titanfall 2. The projects are made individually and took about 3 weeks each.

Learn More

Havoc

Havoc is a 2D click-and-move game where you can have an adventure in several dungeons. The game is developed with a team of 2 in 2 weeks with GameMaker Studio 2. The game uses a self-implemented framework that enables future expansion.

Learn More